Finding an open gate faster than Hamilton elevators.

Loading…
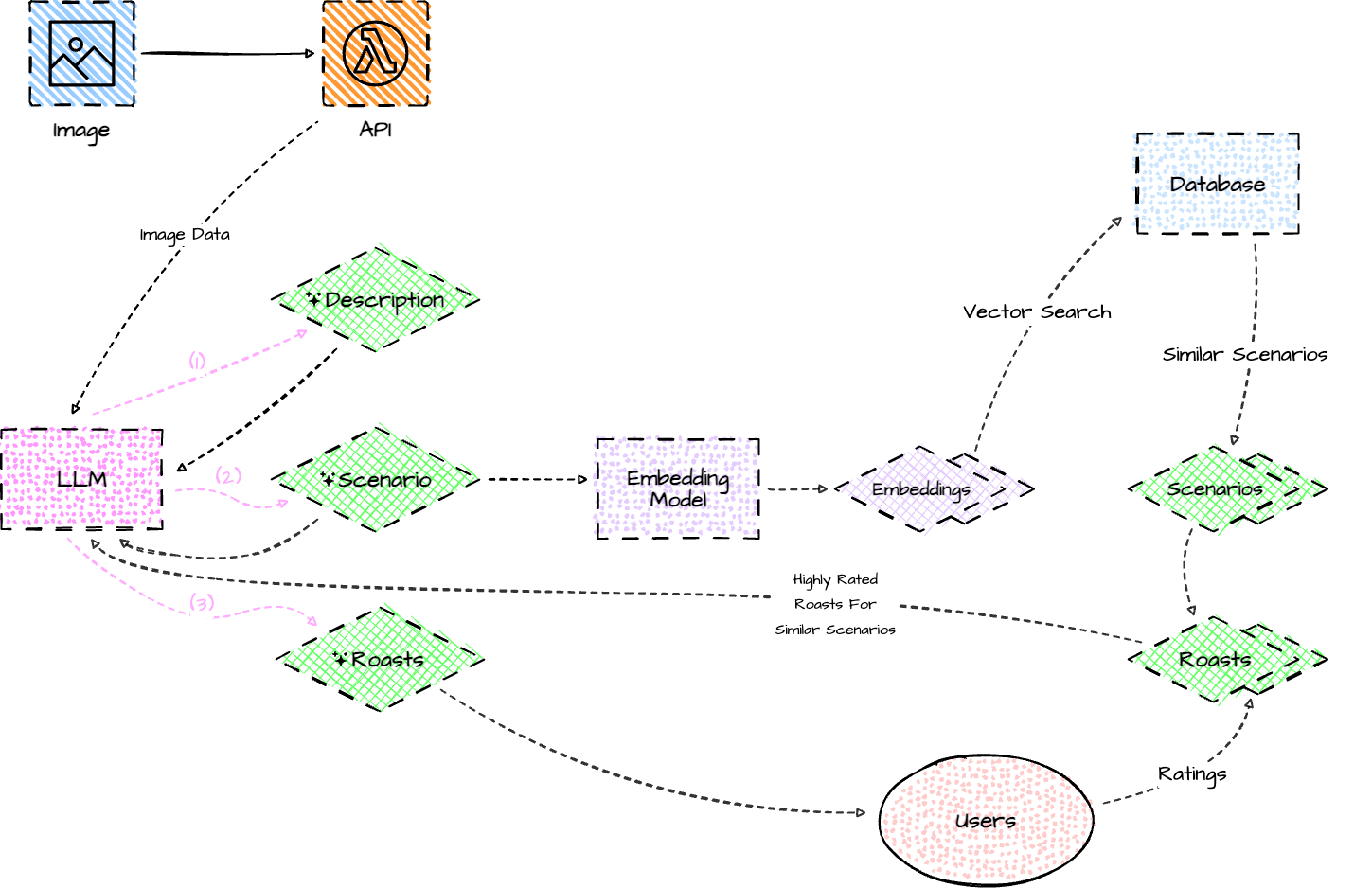
Browse captions and sort by likes or upload date. Like the ones that make you laugh!
Finding an open gate faster than Hamilton elevators.

When your outfit has more depth than your personality.

When an incel gets relationship advice from a romance novel.

Why’s the horse judging us? It’s got no say!

Smile like you’re dying inside but keep it quirky

Everyone’s about to start the drama, and I’m just losing brain cells.

trying to secure tea while life keeps serving cucumber sandwich energy

me reading the admin’s email about commencement moving to Baker like I didn’t already have trust issues

You guys look like a failed K-pop audition.

Life gave me chips, no sunshine

Hamilton elevators, just like that slipper, going nowhere fast.

Snack thief caught mid-panic mode

seeing pasta fall in the sink is truly a canon event

me recognizing literally no one at Lerner Pub but acting like i belong

Bro, your vibe is so clown, even the cat's unimpressed.

Me hyping up my weekend plans I already canceled

Cat waiting for a John Jay quesadilla at 2 AM.

Hewitt’s mystery meat staring back at you with pouty lips.

staring at my AP code like why jae why

This JPEG ghost is salty, screaming for its own doom!

Butler's "quiet floors": majestic chaos meets the waterfall's roar.

Your ability to process emotions is slower than this flowchart.

My mans is the human embodiment of a Columbia fire alarm.

Sunlight sipping tea, delivering Columbia alumni-level judgment

Waiting for a Hamilton elevator: the true waitlist experience.

chat, spawn killed by responsibility again nap time

Diana soup, the secret therapy in a bowl.

when your sleep mask does more for you than therapy

Skipper got that ‘Columbia lecture confused me’ energy.

why is the dumbest thing always the funniest at 2am
